Goodbye, Github!
Why I'm switching git providers.
I’m Switching to gitlab.
After ingo (ingo.au) got shadowbanned for no apparent reason, I’ve decided I have had enough with github and microslop and migrated all my (important) repos to gitlab.
Whats wrong with github?
I dont want this to be too long so here are some bulletpoints
- AI everywhere
- I don’t want (or need) copilot on my home screen
- Microsoft
- Slopifying code
- Copilot training on public repos
- No, stay away from my open source
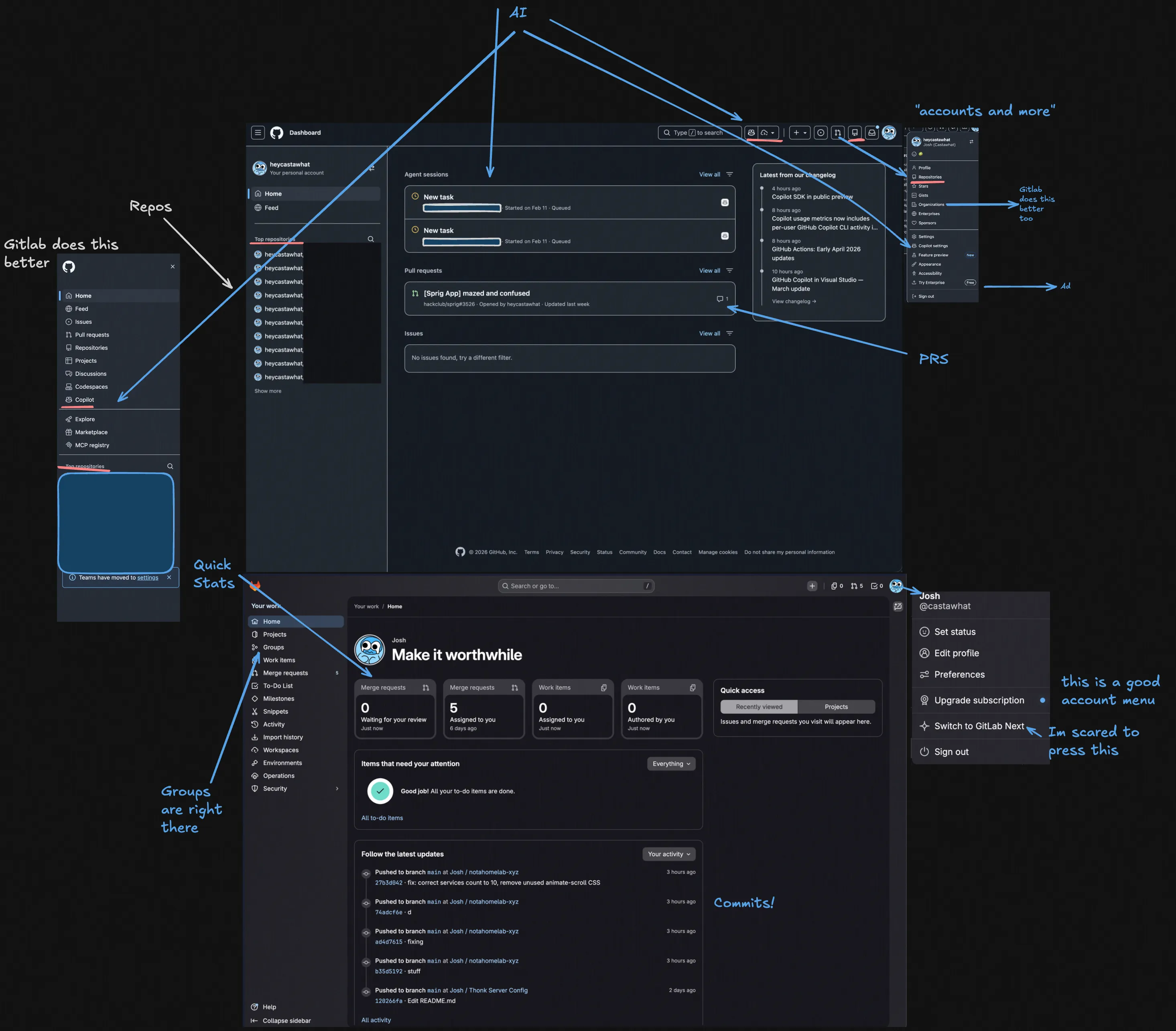
- The github ui sucks!
Just look at how unefficent this UI is!
Github, why do I have to go into accounts to get access to my organisations/groups? WHY? Gitlab has done an awesome job of making a nice home page, and github, a company owned by microsoft can only produce this? EVEN MY SELFHOSTED GITEA INSTANCE HAS BETTER UI THAN GITHUB!!!
Seriously, this open source project has BETTER UI THAN GITHUB?
Takeaways
- Your online accounts can be banned at any time
- Avoid oauth when you can
- A lot of the pain that has been caused caused is because I was too lazy to use bitwarden.
- Ill go more in depth into oauth soon…
- A lot of the pain that has been caused caused is because I was too lazy to use bitwarden.
- My new gitlab profile is castawhat
josh [at] slitro [dot] studio